步骤 3:发送请求消息以插入记录并接收响应

第 3 步(共 4 步)

完成时间: 10 分钟

目的: 在此步骤中,将请求消息发送到 Purchase_Order 表中插入记录并接收响应。

先决条件

必须已完成 步骤 2:将 UPDATE_EMPLOYEE 响应消息映射到插入操作请求消息

发送请求消息并接收响应

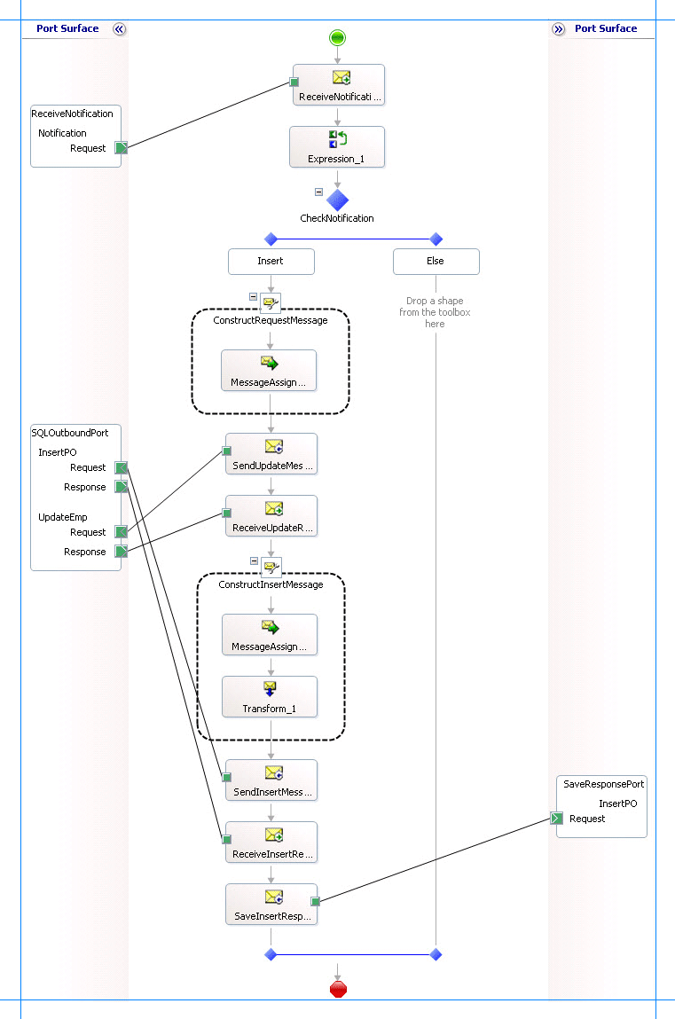
  1. 将以下形状添加到 构造消息 形状下的编排中。

    形状 形状类型 性能
    SendInsertMessage 发送 - 将 消息 设置为 InsertPO
    - 将 Name 设置为 SendInsertMessage
    ReceiveInsertResponse 接收 - 将 “激活 ”设置为 False
    - 将 消息 设置为 InsertPOResponse
    - 将 Name 设置为 ReceiveInsertResponse
    保存插入响应 发送 - 将 消息 设置为 InsertPOResponse
    - 将 名称 设置为 SaveInsertResponse
  2. 修改在步骤 2 中创建的 SQLOutboundPort:将请求消息发送到 SQL Server 并接收响应

    1. 右键单击业务流程设计器中的端口,然后单击“ 新建作”。 端口形状更改以添加新操作Operation_1

    2. 单击 Operation_1并在 属性窗口中,将标识符的值更改为 InsertPO

  3. 向业务流程添加单向发送端口。 你将使用此端口发送插入作的响应消息。 设置端口的以下属性。

    设置此属性 对此值
    通信方向 发送
    通信模式 One-Way
    标识符 SaveResponsePort

    此外,将作名称从Operation_1更改为 InsertPO

  4. 将端口连接到动作形状。 在编排设计器中,在设计图面上,将端口的绿色箭头形控点拖动到操作形状的相应绿色控点。

    注释

    在此步骤中,您可以通过拖放方法连接端口到动作形状。 可以改为使用动作形状的操作属性来将动作形状连接到端口。

    按如下所示连接端口和动作形状:

    • SendInsertMessage 操作形状连接到 SQLOutboundPortInsertPO 操作的 Request 句柄。

    • ReceiveInsertResponse动作形状连接到SQLOutboundPortInsertPO操作的Response句柄。

    • SaveInsertResponse 操作形状连接到 SaveResponsePortRequest 句柄。

  5. 下一个图显示了正在进行的编排。

    完成编排

我只是做什么?

发送请求将记录插入 Purchase_Order 表中并接收响应。

后续步骤

生成项目,如 步骤 4:生成项目中所述。

另请参阅

步骤 2:将UPDATE_EMPLOYEE响应消息映射到插入操作请求消息
步骤 4:生成项目
第 4 课:对采购订单表执行插入操作