步骤 2:将UPDATE_EMPLOYEE响应消息映射到插入操作的请求消息

第 2 步(共 4 个)

完成时间: 10 分钟

目的:在此步骤中,将创建请求消息以对 Purchase_Order 表执行 Insert操作,并且将 UPDATE_EMPLOYEE 存储过程的响应消息映射为 Insert操作的请求消息。 通过这样做,可以将回应信息中的值传递到要插入的 Purchase_Order 表中。

先决条件

必须已完成 步骤 1:在 Purchase_Order 表上创建插入操作的请求消息

映射消息

  1. 在现有的协调中,在“决定”形状的“插入”块中,在ReceiveUpdateResponse形状下,添加一个消息分配形状。 从工具箱中,将 “消息分配” 形状拖动到指示的空间。

    注释

    消息分配 形状拖放到设计图面上时,业务流程设计器会为你创建封闭 构造消息 形状。

  2. 在设计图面上,右键单击 ConstructMessage_1 形状,然后单击“ 属性”窗口

  3. ConstructMessage_1形状的“属性”窗格中,指定以下值。

    设置此属性 对此值
    已构建消息 InsertPO
    名称 构建插入消息
  4. 双击 MessageAssignment 形状以打开 BizTalk 表达式编辑器

  5. BizTalk 表达式编辑器中,添加以下内容:

    InsertPO = UpdatePOMessageCreator.UpdatePOMessageCreator.XMLMessageCreator();  
    InsertPO(WCF.Action) = "TableOp/Insert/dbo/Purchase_Order";  
    

    此处,InsertPO 是在 步骤 2:为 BizTalk Orchestrations 创建消息 中创建的消息,用于在 Purchase_Order 表上执行插入操作的请求消息。 在 MessageAssignment 形状中,调用 UpdatePOMessageCreator 类来创建请求消息。 此外,为请求消息设置 WCF 操作。

  6. “构造消息” 形状和 “消息分配” 形状之后,添加 转换 形状。

  7. 在“ 转换配置 ”对话框中的左窗格中的 “转换 标签”下,单击“ ”。

  8. 在右侧的 “源转换” 框中,单击 变量名称 下方的空白处,然后选择 UpdateEmployeeResponse

    为映射sql_adap_tut_05_source_map选择源架构

  9. 在“ 转换配置 ”对话框中的左窗格中的 “转换 ”标签下,单击“ 目标”。

  10. 从右侧的 目标转换 框中,单击 变量名称 下的空白处,然后选择 InsertPO

    选择映射的目标架构:sql_adap_tut_05_dest_map

  11. 单击 “确定” 。 地图文件随即打开。

  12. 展开源架构和目标架构中的节点。

  13. 将两个架构中的员工编号和名称字段进行映射。

    • 将源架构(UPDATE_EMPLOYEEResponse)中的 Employee_ID 节点映射到目标架构中的 Employee_ID 节点(插入)。

    • 将源架构中的 “名称” 节点映射到目标架构中的 Employee_Name

      下图显示了映射的架构。

      映射源架构和目标架构

      保存并关闭地图。

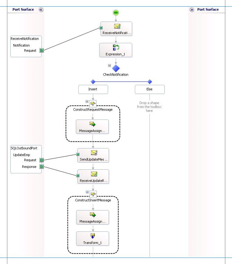
  14. 下一个图显示了正在进行的编排。

    使用转换形状的编排

我只是做什么?

在此步骤中,您创建了一条消息,用于将记录插入到 Purchase_Order 表中,然后将响应消息从 UPDATE_EMPLOYEE 存储过程映射到插入操作的请求消息。

后续步骤

发送请求消息以对 Purchase_Order 表执行“插入”作并接收响应,如 步骤 3 中所述:将请求消息发送到“插入记录”并接收响应

另请参阅

步骤 1:为 Purchase_Order 表的插入操作创建请求消息
第 4 课:对采购订单表执行插入操作