在用于 Visual Studio 的 Data Lake 工具中使用顶点执行视图

了解如何使用顶点执行视图来测试 Data Lake Analytics 作业。

重要

Azure Data Lake Analytics 于 2024 年 2 月 29 日停用。 通过此公告了解详细信息。

对于数据分析,组织可以使用 Azure Synapse AnalyticsMicrosoft Fabric

打开顶点执行视图

在用于 Visual Studio 的 Data Lake 工具中打开 U-SQL 作业。 选择左下角的 顶点执行视图 。 系统可能会提示先加载配置文件,可能需要一些时间,具体取决于网络连接。

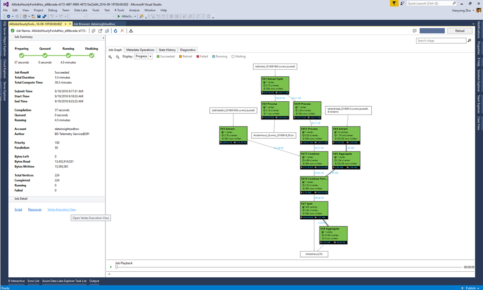
显示 Data Lake Analytics 工具顶点执行视图的屏幕截图

了解顶点执行视图

顶点执行视图有三个部分:

显示顶点执行视图的屏幕截图,其中突出显示了“顶点选择器”和中心顶部窗格和中心底部窗格。

通过左侧的 顶点选择器 ,可以按特征(如读取前 10 个数据或按阶段选择)选择顶点。 最常用的过滤器之一是查看 关键路径上的顶点关键路径是 U-SQL 作业的最长顶点链。 通过检查哪个顶点花费的时间最长,了解关键路径对于优化作业非常有用。

显示顶点执行视图顶部中心窗格的屏幕截图,其中显示了“所有顶点的运行状态”。

顶部中心窗格显示 所有顶点的运行状态

显示顶点执行视图底部中心窗格的屏幕截图,其中显示了有关每个顶点的信息。

底部中心窗格显示每个顶点的相关信息:

  • 进程名称:顶点实例的名称。 它由 StageName、VertexName 和 VertexRunInstance 中的不同部分组成。 例如,SV7_Split[62].v1 顶点表示阶段SV7_Split中第二个正在运行的实例(.v1,从 0 开始)的索引。
  • 读取/写入数据总量:该数据由此顶点读取/写入。
  • 状态/退出状态:顶点结束时的最终状态。
  • 退出代码/失败类型:顶点发生故障时的错误。
  • 创建原因:创建顶点的原因。
  • 资源延迟/进程延迟/PN 队列延迟:顶点等待资源、处理数据以及保留在队列中所需的时间。
  • 进程/创建者 GUID:当前正在运行的顶点或其创建者的 GUID。
  • 版本:正在运行的顶点的第 N 个实例(系统可能出于多种原因计划顶点的新实例,例如故障转移、计算冗余等)
  • 版本创建时间。
  • 进程创建开始时间/进程排队时间/进程开始时间/进程完成时间:当顶点进程开始创建时;当顶点进程开始排队时;当某些顶点进程启动时;完成特定顶点时。

后续步骤