Dela via


Migreringsguide: IBM Db2 till Azure SQL Database

gäller för:Azure SQL Database

I den här guiden lär du dig hur du migrerar dina IBM Db2-databaser till Azure SQL Database med hjälp av SQL Server Migration Assistant för Db2.

Andra migreringsguider finns i Azure Database Migration Guides.

Förutsättningar

Om du vill migrera din Db2-databas till SQL Database behöver du:

Före migrering

När du har uppfyllt kraven är du redo att upptäcka topologin för din miljö och utvärdera genomförbarheten av din Azure-molnmigrering.

Utvärdera och konvertera

Använd SSMA för DB2 för att granska databasobjekt och data och utvärdera databaser för migrering.

Följ dessa steg för att skapa en utvärdering:

  1. Öppna SSMA för Db2.

  2. Välj Fil>Nytt projekt.

  3. Ange ett projektnamn och en plats för att spara projektet. Välj sedan Azure SQL Database som migreringsmål i listrutan och välj OK.

    Skärmbild som visar projektinformation som ska anges.

  4. Anslut till Db2anger du värden för db2-anslutningsinformationen.

    Skärmbild som visar alternativ för att ansluta till din Db2-instans.

  5. Högerklicka på det Db2-schema som du vill migrera och välj sedan Skapa rapport. Detta genererar en HTML-rapport. Du kan också välja Skapa rapport i navigeringsfältet när du har valt schemat.

    Skärmbild som visar hur du skapar en rapport.

  6. Granska HTML-rapporten för att förstå konverteringsstatistik och eventuella fel eller varningar. Du kan också öppna rapporten i Excel för att få en inventering av Db2-objekt och den ansträngning som krävs för att utföra schemakonverteringar. Standardplatsen för rapporten finns i rapportmappen i SSMAProjects.

    Till exempel: drive:\<username>\Documents\SSMAProjects\MyDb2Migration\report\report_<date>.

    Skärmbild av rapporten som du granskar för att identifiera eventuella fel eller varningar.

Verifiera datatyper

Verifiera standardmappningarna för datatyper och ändra dem baserat på krav om det behövs. Gör det genom att följa dessa steg:

  1. Välj Verktyg på menyn.

  2. Välj Projektinställningar.

  3. Välj fliken typmappningar.

    Skärmbild som visar hur du väljer schemat och skriver mappning.

  4. Du kan ändra typmappningen för varje tabell genom att välja tabellen i Db2 Metadata Explorer.

Konvertera schema

Om du vill konvertera schemat följer du dessa steg:

  1. (Valfritt) Lägg till dynamiska eller ad hoc-frågor till instruktioner. Högerklicka på noden och välj sedan Lägg till utsagor.

  2. Välj Anslut till Azure SQL Database.

    1. Ange anslutningsinformation för att ansluta databasen i Azure SQL Database.
    2. Välj din SQL-måldatabas i listrutan eller ange ett nytt namn, i vilket fall en databas skapas på målservern.
    3. Ange autentiseringsinformation.
    4. Välj Anslut.

    Skärmbild som visar den information som behövs för att ansluta till den logiska servern i Azure.

  3. Högerklicka på schemat och välj sedan Konvertera schema. Du kan också välja Konvertera schema i det övre navigeringsfältet när du har valt schemat.

    Skärmbild som visar hur du väljer schemat och konverterar det.

  4. När konverteringen är klar kan du jämföra och granska schemats struktur för att identifiera potentiella problem. Åtgärda problemen baserat på rekommendationerna.

    Skärmbild som visar hur du jämför och granskar schemats struktur för att identifiera potentiella problem.

  5. I fönstret Utdata väljer du Granska resultat. I fönstret Fellista granskar du felen.

  6. Spara projektet lokalt för en offline schemaförbättringsövning. På menyn Arkiv väljer du Spara projekt. Detta ger dig möjlighet att utvärdera käll- och målscheman offline och utföra reparation innan du kan publicera schemat till SQL Database.

Migrera

När du har utvärderat dina databaser och åtgärdat eventuella avvikelser är nästa steg att köra migreringsprocessen.

Följ dessa steg för att publicera schemat och migrera dina data:

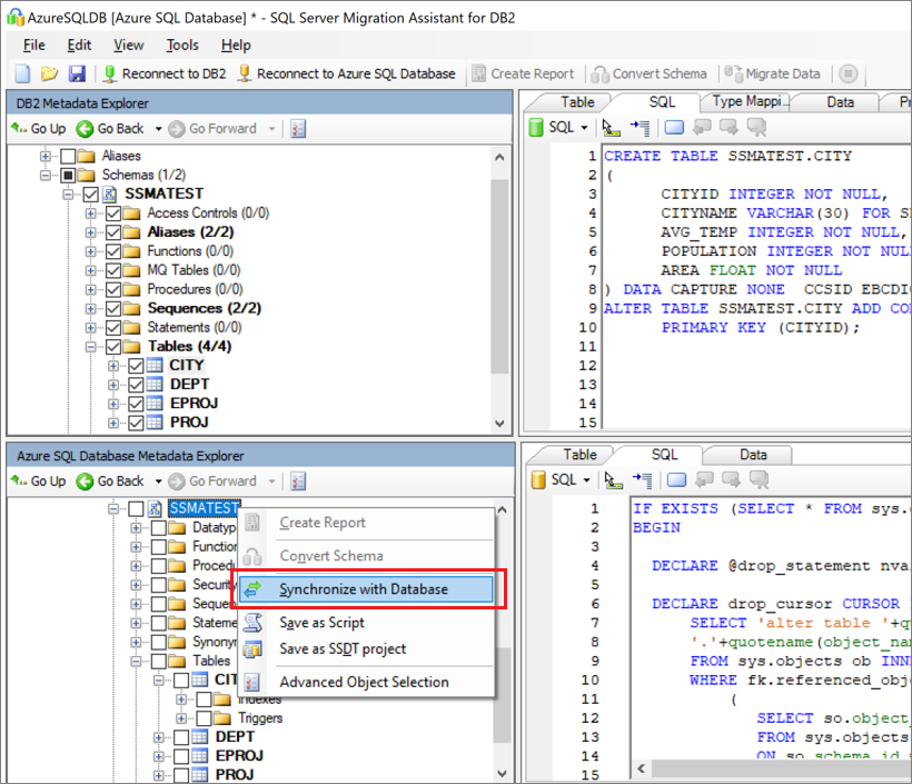
  1. Publicera schemat. Högerklicka på databasen i Azure SQL Database Metadata Explorerfrån noden Databases. Välj sedan Synkronisera med Database.

    Skärmbild som visar alternativet att synkronisera med databasen.

  2. Migrera datan. Högerklicka på den databas eller det objekt som du vill migrera i Db2-metadatautforskarenoch välj Migrera data. Du kan också välja Migrera data i navigeringsfältet. Om du vill migrera data för en hel databas markerar du kryssrutan bredvid databasnamnet. Om du vill migrera data från enskilda tabeller expanderar du databasen, expanderar Tabelleroch markerar sedan kryssrutan bredvid tabellen. Avmarkera kryssrutan om du vill utelämna data från enskilda tabeller.

    Skärmbild som visar hur du väljer schemat och väljer att migrera data.

  3. Ange anslutningsinformation för både Db2 och Azure SQL Database.

  4. Efter att migreringen är klar, visa datamigreringsrapporten.

    Skärmbild som visar var du kan granska datamigreringsrapporten.

  5. Anslut till databasen i Azure SQL Database med hjälp av SQL Server Management Studio. Verifiera migreringen genom att granska data och schema.

    Skärmbild som visar hur du jämför schemat i SQL Server Management Studio.

Efter migrering

När migreringen är klar måste du gå igenom en rad uppgifter efter migreringen för att säkerställa att allt fungerar så smidigt och effektivt som möjligt.

Åtgärda applikationer

När data har migrerats till målmiljön måste alla program som tidigare förbrukade källan börja förbruka målet. För att göra detta krävs i vissa fall ändringar i programmen.

Utföra tester

Testningen består av följande aktiviteter:

  1. Utveckla verifieringstester: Om du vill testa databasmigrering måste du använda SQL-frågor. Du måste skapa valideringsfrågorna som ska köras mot både källdatabaserna och måldatabaserna. Dina valideringsfrågor bör omfatta det omfång som du har definierat.
  2. Konfigurera testmiljön: Testmiljön ska innehålla en kopia av källdatabasen och måldatabasen. Se till att isolera testmiljön.
  3. Kör valideringstester: Kör valideringstesterna mot källan och målet och analysera sedan resultaten.
  4. Kör prestandatester: Kör prestandatester mot källan och målet och analysera och jämför sedan resultaten.

Avancerade funktioner

Se till att dra nytta av de avancerade molnbaserade funktioner som erbjuds av SQL Database, till exempel inbyggd hög tillgänglighet, hotidentifieringoch övervakning och justering av arbetsbelastningen.

Vissa SQL Server-funktioner är bara tillgängliga när databaskompatibilitetsnivå ändras till den senaste kompatibilitetsnivån.

Migreringstillgångar

Mer hjälp finns i följande resurser som har utvecklats till stöd för ett verkligt migreringsprojekt:

Tillgång Beskrivning
Utvärderingsmodell och verktyg för dataarbetsbelastningar Det här verktyget tillhandahåller föreslagna "best fit"-målplattformar, molnberedskap och program-/databasreparationsnivå för en viss arbetsbelastning. Den erbjuder enkel beräkning med ett klick och rapportgenerering som hjälper till att påskynda stora fastighetsbedömningar genom att tillhandahålla och automatiserade och enhetliga beslutsprocesser för målplattformen.
Paket för identifiering och utvärdering av Db2 zOS-datatillgångar När du har kört SQL-skriptet på en databas kan du exportera resultatet till en fil i filsystemet. Flera filformat stöds, inklusive *.csv, så att du kan samla in resultaten i externa verktyg som kalkylblad. Den här metoden kan vara användbar om du enkelt vill dela resultat med team som inte har workbench installerat.
IBM Db2 LUW-inventeringsskript och artefakter Den här tillgången innehåller en SQL-fråga som träffar IBM Db2 LUW version 11.1-systemtabeller och ger ett antal objekt efter schema- och objekttyp, en grov uppskattning av "rådata" i varje schema och storleksändringen av tabeller i varje schema, med resultat som lagras i ett CSV-format.
IBM Db2 till SQL DB–databasjämförelseverktyg Verktyget Database Compare är ett Windows-konsolprogram som du kan använda för att kontrollera att data är identiska både på käll- och målplattformar. Du kan använda verktyget för att effektivt jämföra data ned till rad- eller kolumnnivån i alla eller valda tabeller, rader och kolumner.

Data SQL Engineering-teamet utvecklade dessa resurser. Det här teamets huvudstadga är att avblockera och påskynda komplex modernisering för migreringsprojekt för dataplattform till Microsofts Azure-dataplattform.

Nästa steg