Note
Access to this page requires authorization. You can try signing in or changing directories.
Access to this page requires authorization. You can try changing directories.
Glossary Item Box
DSS User Guide: DSS Introduction | DSS Application Model Introduction
DSS Manifest Editor Getting Started: DSS Manifest Editor Introduction
VPL Overview: VPL Introduction
Simulation Getting Started: Simulation Overview
Samples and Tutorials: Service Tutorials Overview | VPL Tutorials Overview | Simulation Tutorials Overview | Technology Samples Overview
.NET Framework Developer Center: .NET Framework
![]() |
Microsoft Robotics Developer Studio | Send feedback on this topic |
Overview
Microsoft® Robotics Developer Studio 4 (RDS 4) is a Windows-based environment for hobbyist, academic and commercial developers to create robotics applications for a variety of hardware platforms. RDS includes a lightweight REST-style, service-oriented runtime, a set of visual authoring and simulation tools, as well as tutorials and sample code to help get started.
RDS includes the following components:
- CCR - Concurrency and Coordination Runtime
- DSS - Decentralized Software Services
- VPL - Visual Programming Language
- VSE - Visual Simulation Environment
- Samples, Tutorials and Documentation
Lightweight REST-style, services-oriented runtime
RDS includes a .NET-based REST-style, services-oriented runtime consisting of two components: Concurrency and Coordination Runtime (CCR) and Decentralized Software Services (DSS).
Makes Asynchronous Programming Simple
The Concurrency and Coordination Runtime (CCR) makes it simple to write programs to handle asynchronous input from multiple robotics sensors and output to motors and actuators.
Real-time Monitoring of Robotics Sensors and Response to Motors and Actuators
The DSS Service Oriented Architecture (SOA) makes it simple to access, and respond to, a robot’s state using a Web browser or Windows-based application.
.jpg)
Reuse Modular Services Using a Composable model
Build high-level functions using simple components, providing for reuse of code modules as well as better reliability and replaceability. For example, a lower-level sensor service could be integrated into a navigation service.
Scalable and Extensible Platform
The RDS programming model can be applied to a variety of robot hardware platforms, enabling users to transfer their skills across multiple platforms. The programming interfaces can be used to develop applications on single or multi-core processors.
Easily extend Microsoft Robotics Developer Studio Functionality
Third parties can extend the functionality of RDS by providing additional libraries and services. Hardware or software vendors can make their products easily compatible with RDS.
Supports both remotely connected (PC-based) and robot-based (autonomous) application scenarios
Remotely connected scenarios enable communication from a PC to the robot through a serial port, Bluetooth®, 802.11 (WiFi), or RF modem. Programs can also execute natively on PC-based robots running one of the Microsoft Windows operating systems, enabling fully autonomous operation.
Develop using different styles of programming languages
With RDS, robotics applications can be developed using C# in Microsoft Visual Studio® and Microsoft Visual Studio Express®, or the Visual Programming Language (VPL) which is included in the RDS package.
Interact with robots using Windows or Web-based interfaces
Create applications that enabling remote monitoring and control of a robot, using a Web browser. Send it commands using existing Web technologies, such as HTML forms and JavaScript; plus mount cameras on the robots and control them to survey remote locations.
End-to-End Development Platform
RDS enables developers to create services for a wide-variety of robot hardware. Although samples are provided in the package for only a small number of hardware platforms, support for other robots is available from the vendors and on CodePlex.
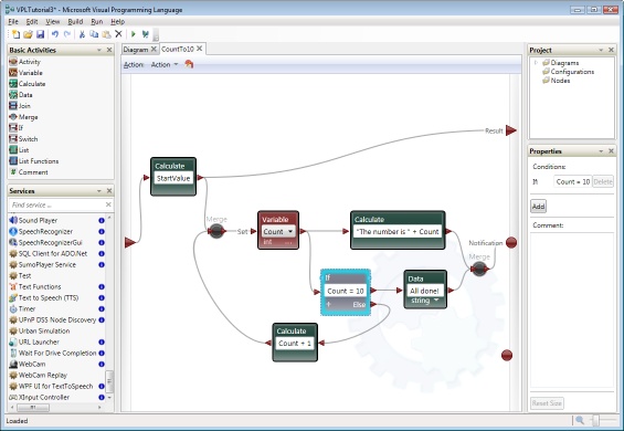
Non-programmers can create robot applications using a visual programming environment.
Microsoft Visual Programming Language (VPL) enables anyone to create and debug robotics programs very easily. Just drag and drop blocks that represent services, and connect them. It is also possible to take a collection of connected blocks and reuse them as a single block elsewhere in the program.
.jpg)
Simulate robotics applications in 3D physics-based virtual environments
Easily simulate robotics applications using realistic 3D simulated models. Microsoft Visual Simulation Environment (VSE) includes NVIDIA™ PhysX™ Technology, enabling real-world physics simulation for robot models. PhysX simulations can also be accelerated by appropriate NVIDIA hardware such as GeForce graphics cards.
NVIDIA and PHYSX are trademarks of NVIDIA.
.jpg)
![]()
| See Also |
DSS User Guide: DSS Introduction | DSS Application Model Introduction
DSS Manifest Editor Getting Started: DSS Manifest Editor Introduction
VPL Overview: VPL Introduction
Simulation Getting Started: Simulation Overview
Samples and Tutorials: Service Tutorials Overview | VPL Tutorials Overview | Simulation Tutorials Overview | Technology Samples Overview
.NET Framework Developer Center: .NET Framework
© 2012 Microsoft Corporation. All Rights Reserved.
.gif)