Edit

Share via


Create an eventstream in Microsoft Fabric

This article describes how to create a Fabric eventstream. The enhanced capabilities are enabled by default now, so use the content in the Enhanced Capabilities tab to create an eventstream.

If you have eventstreams that were created using standard capabilities, those eventstreams will continue to work. You can still edit and publish them as usual. We recommend that you create a new eventstream to replace standard eventstreams so that you can take advantage of additional capabilities and benefits of enhanced eventstreams.

Prerequisites

Before you start, you must complete the following prerequisite:

  • Get access to a workspace in the Fabric capacity license mode (or) the Trial license mode with Contributor or higher permissions.

Create an eventstream

  1. Navigate to the Fabric portal.

  2. Select My workspace on the left navigation bar.

  3. On the My workspace page, select + New item on the command bar.

  4. On the New item page, search for Eventstream, and then select Eventstream.

    Screenshot that shows the New item page with Eventstream selected.

  5. In the New Eventstream window, enter a name for the eventstream, and then select Create.

    Screenshot that shows the New Eventstream window.

  6. Creation of the new eventstream in your workspace can take a few seconds. After the eventstream is created, you're directed to the main editor where you can start with adding sources to the eventstream.

    Screenshot showing the editor.

Next step

The eventstreams feature in Microsoft Fabric gives you a centralized place in the Fabric platform to capture, transform, and route real-time events to various destinations with a no-code experience. It integrates your eventstreams seamlessly with Azure Event Hubs, KQL databases, and lakehouses.

Important

Use this tab if you are using Fabric event streams without enhanced capabilities. If you are using enhanced capabilities, use the Enhanced Capabilities tab.

Prerequisites

Before you start, you must complete the following prerequisite:

  • Get access to a workspace in the Fabric capacity license mode (or) the Trial license mode with Contributor or higher permissions.

Create an eventstream

You can create an eventstream on the Workspace page, the Real-Time Intelligence experience Homepage, or the Create hub page. Here are the steps:

  1. Change your Fabric experience to Real-Time Intelligence and select Eventstream to create a new eventstream in workspace or homepage or create hub.

    • On the Real-Time Intelligence homepage, select the Eventstream tile:

      Screenshot showing the Eventstream tile on the homepage.

    • On the Workspace page, select New and then Eventstream:

      Screenshot showing where to find the eventstream option in the New menu on the Workspace page.

    • On the Create hub page, select the Eventstream tile:

      Screenshot showing the Eventstream tile on the Create hub page.

  2. Enter a name for the new eventstream and select Create.

    Screenshot showing where to enter the eventstream name on the New Eventstream screen.

  3. Creation of the new eventstream in your workspace can take a few seconds. After the eventstream is created, you're directed to the main editor where you can add sources and destinations to your eventstream. See the Main editor section for details.

    Screenshot showing the eventstream creation completed.

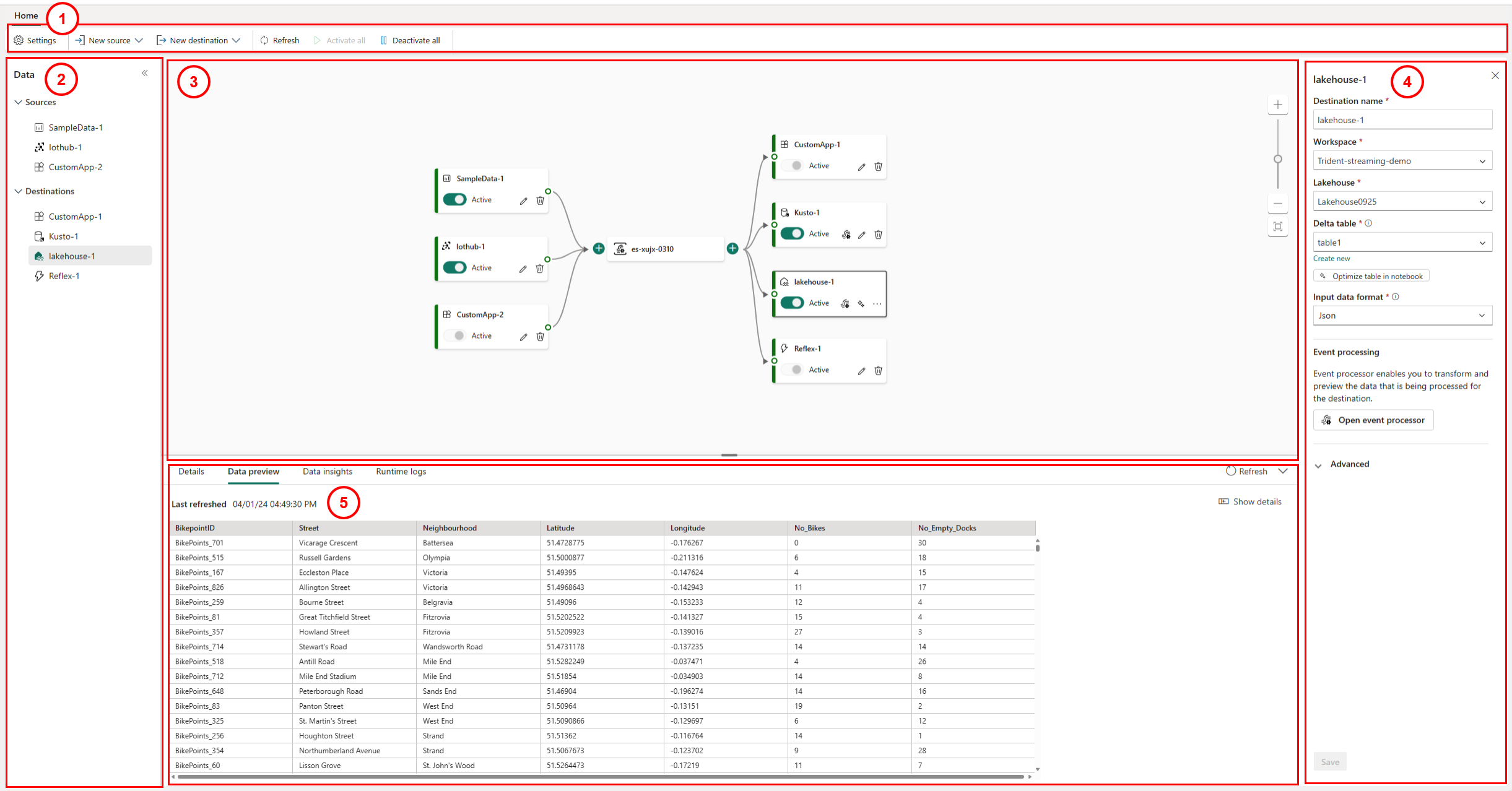
Main editor for eventstreams

The Microsoft Fabric event streams feature provides a main editor, which is a canvas that allows you to connect to event data sources and destinations with a few clicks. Each tile (node) in the canvas represents a source, a destination, or the eventstream itself. From there, you can preview the event data, monitor the data insights with metrics, and check logs for each of these tiles (nodes).

The following screenshot shows an eventstream with its source and destination configured.

Screenshot showing an eventstream item overview.

  1. Ribbon: The ribbon menu provides source and destination options, complemented by Activate all and Deactivate all buttons.
  2. Data navigation pane: This pane allows you to navigate the sources and destinations.
  3. Canvas and diagram view: This pane provides graphical representation of the entire eventstream topology, from the sources to the destinations. Each source or destination appears as a tile (node) in the canvas.
  4. Configuration and modification pane: This pane allows you to configure or modify a specific source or destination.
  5. Bottom pane for information, data preview, data insights, and runtime logs: For each tile (node), the data preview shows you data inside the selected tile (node). This section also summarizes runtime logs where the runtime logs exist in certain sources or destinations. It also provides metrics for you to monitor the data insights for certain sources or destinations, such as input events, output events, incoming messages, outgoing messages, etc.