Edit

Share via


Use API Management to Protect Access Tokens in Single-Page Applications

This article describes how to use Azure API Management to implement a stateless architecture for a JavaScript single-page application that doesn't store tokens in the browser session. This approach helps protect access tokens from cross-site scripting (XSS) attacks and helps prevent malicious code from running in the browser.

This architecture uses API Management to do the following tasks:

  • Implement a Backends for Frontends pattern that gets an OAuth2 access token from Microsoft Entra ID
  • Use Advanced Encryption Standard AES to encrypt and decrypt the access token
  • Store the token in an HttpOnly cookie
  • Proxy all API calls that require authorization

Because the back end handles token acquisition, no other code or library, like Microsoft Authentication Library for JavaScript (MSAL.js), is required in the single-page application. When you use this design, no tokens are stored in the browser session or local storage. Encrypting and storing the access token in an HttpOnly cookie helps protect it from XSS attacks. Scoping it to the API domain and setting SameSite to Strict ensures that the cookie is automatically sent with all proxied API first-party requests.

Architecture

Diagram that shows an architecture that doesn't store tokens in the browser.

Download a Visio file of this architecture.

Workflow

  1. A user selects Sign in in the single-page application.

  2. The single-page application invokes Authorization Code Flow via a redirect to the Microsoft Entra authorization endpoint.

  3. Users authenticate themselves.

  4. An Authorization Code Flow response that includes an authorization code is redirected to the API Management callback endpoint.

  5. The API Management policy exchanges the authorization code for an access token by calling the Microsoft Entra token endpoint.

  6. The API Management policy redirects to the application and places the encrypted access token in an HttpOnly cookie.

  7. The user invokes an external API call from the application via an API Management proxied endpoint.

  8. The API Management policy receives the API request, decrypts the cookie, and makes a downstream API call to add the access token as an Authorization header.

Components

  • Microsoft Entra ID is a cloud-based identity and access management service that provides identity services, single sign-on, and multifactor authentication across Azure workloads. In this architecture, Microsoft Entra ID authenticates users and issues access tokens.

  • API Management is a hybrid multicloud management platform for APIs across all environments. API Management creates consistent, modern API gateways for existing back-end services. This architecture uses API Management to implement a Backends for Frontends pattern that acquires access tokens from Microsoft Entra ID and proxies API calls.

  • Static website hosting in Azure Storage uses Azure Blob Storage. It's ideal for providing static website hosting support in cases where you don't require a web server to render content. This architecture uses static website hosting to host the single-page application. The single-page application is a JavaScript application that runs in the browser and calls the API Management gateway to access the back-end API.

Scenario details

Single-page applications are written in JavaScript and run in the context of a client-side browser. In this implementation, users can access any code that runs in the browser. Malicious code that runs in the browser or an XSS attack can also access data. Data that's stored in the browser session or local storage can be accessed. As a result, sensitive data like access tokens can be used to impersonate the user.

The architecture described in this article increases the security of applications by moving the token acquisition and storage to the back end and by using an encrypted HttpOnly cookie to store the access token. Access tokens don't need to be stored in the browser session or local storage, and malicious code that runs in the browser can't access them.

In this architecture, API Management policies handle the acquisition of the access token and the encryption and decryption of the cookie. Policies are collections of statements that run sequentially on the request or response of an API and that are made up of XML elements and C# scripts.

Storing the token in an HttpOnly cookie helps protect the token from XSS attacks and helps ensure that it can't be accessed by JavaScript. Scoping the cookie to the API domain and setting SameSite to Strict ensures that the cookie is automatically sent with all proxied API first-party requests. This design enables the access token to be automatically added to the Authorization header of all API calls that the back end makes from the single-page application.

This architecture uses a SameSite=Strict cookie, so the domain of the API Management gateway must be the same as the domain of the single-page application. A cookie is sent to the API Management gateway only when the API request comes from a site in the same domain. If the domains are different, the cookie isn't added to the API request, and the proxied API request remains unauthenticated.

You can configure this architecture without using custom domains for the API Management instance and static website hosting. In this scenario, you need to use SameSite=None for the cookie setting. This setting results in a less secure implementation because the cookie is added to all requests to any instance of the API Management gateway. For more information, see SameSite cookies.

To learn more about how to use custom domains for Azure resources, see Map a custom domain to a Blob Storage endpoint and Configure a custom domain name for your API Management instance. For more information about how to configure Domain Name System (DNS) records for custom domains, see Manage DNS zones in the Azure portal.

Authentication flow

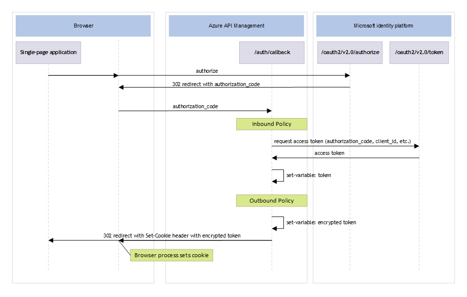
This process uses the OAuth2 Authorization Code Flow. To obtain an access token that allows the single-page application to access the API, users must first authenticate themselves. You invoke the authentication flow by redirecting users to the Microsoft Entra authorization endpoint. You need to configure a redirect uniform resource identifier (URI) in Microsoft Entra ID. This redirect URI must be the API Management callback endpoint. Users are prompted to authenticate themselves by using Microsoft Entra ID and are redirected back to the API Management callback endpoint with an authorization code. The API Management policy then exchanges the authorization code for an access token by calling the Microsoft Entra token endpoint. The following diagram shows the sequence of events for this flow.

Diagram that shows the authentication flow.

The flow contains the following steps:

  1. To obtain an access token to allow the single-page application to access the API, users must first authenticate themselves. Users invoke the flow by selecting a button that redirects them to the Microsoft identity platform authorization endpoint. The redirect_uri is set to the /auth/callback API endpoint of the API Management gateway.

  2. Users are prompted to authenticate themselves. If authentication succeeds, Microsoft identity platform responds with a redirect.

  3. The browser is redirected to the redirect_uri, which is the API Management callback endpoint. The authorization code is passed to the callback endpoint.

  4. The inbound policy of the callback endpoint is invoked. The policy exchanges the authorization code for an access token by issuing a request to the Microsoft Entra token endpoint. It passes the required information, like the client ID, client secret, and authorization code:

    <send-request ignore-error="false" timeout="20" response-variable-name="response" mode="new">
     <set-url>https://login.microsoftonline.com/{{tenant-id}}/oauth2/v2.0/token</set-url>
     <set-method>POST</set-method>
     <set-header name="Content-Type" exists-action="override">
         <value>application/x-www-form-urlencoded</value>
     </set-header>
     <set-body>@($"grant_type=authorization_code&code={context.Request.OriginalUrl.Query.GetValueOrDefault("code")}&client_id={{client-id}}&client_secret={{client-secret}}&redirect_uri=https://{context.Request.OriginalUrl.Host}/auth/callback")</set-body>
    </send-request>
    
  5. The access token is returned and stored in a variable named token:

    <set-variable name="token" value="@((context.Variables.GetValueOrDefault<IResponse>("response")).Body.As<JObject>())" />
    
  6. The access token is encrypted with AES encryption and stored in a variable named cookie:

    <set-variable name="cookie" value="@{
        var rng = new RNGCryptoServiceProvider();
        var iv = new byte[16];
        rng.GetBytes(iv);
        byte[] tokenBytes = Encoding.UTF8.GetBytes((string)(context.Variables.GetValueOrDefault<JObject>("token"))["access_token"]);
        byte[] encryptedToken = tokenBytes.Encrypt("Aes", Convert.FromBase64String("{{enc-key}}"), iv);
        byte[] combinedContent = new byte[iv.Length + encryptedToken.Length];
        Array.Copy(iv, 0, combinedContent, 0, iv.Length);
        Array.Copy(encryptedToken, 0, combinedContent, iv.Length, encryptedToken.Length);
        return System.Net.WebUtility.UrlEncode(Convert.ToBase64String(combinedContent));
     }" />
    
  7. The outbound policy of the callback endpoint is invoked to redirect to the single-page application. It sets the encrypted access token in an HttpOnly cookie that has SameSite set to Strict and is scoped to the domain of the API Management gateway. No explicit expiration date is set, so the cookie is created as a session cookie and expires when the browser is closed.

    <return-response>
        <set-status code="302" reason="Temporary Redirect" />
        <set-header name="Set-Cookie" exists-action="override">
            <value>@($"{{cookie-name}}={context.Variables.GetValueOrDefault<string>("cookie")}; Secure; SameSite=Strict; Path=/; Domain={{cookie-domain}}; HttpOnly")</value>
        </set-header>
        <set-header name="Location" exists-action="override">
            <value>{{return-uri}}</value>
        </set-header>
    </return-response>
    

API call flow

When the single-page application has the access token, it can use the token to call the downstream API. The cookie is scoped to the domain of the single-page application and is configured with the SameSite=Strict attribute, so it's automatically added to the request. The access token can then be decrypted so it can be used to call the downstream API. The following diagram shows the sequence of events for this flow.

Diagram that shows the API call sequence.

The flow contains the following steps:

  1. A user selects a button in the single-page application to call the downstream API. This action invokes a JavaScript function that calls the /graph/me API endpoint of the API Management gateway.

  2. The cookie is scoped to the domain of the single-page application and has SameSite set to Strict, so the browser automatically adds the cookie when it sends the request to the API.

  3. When the API Management gateway receives the request, the inbound policy of the /graph/me endpoint is invoked. The policy decrypts the access token from the cookie and stores it in a variable named access_token:

    <set-variable name="access_token" value="@{
        try {
            string cookie = context.Request.Headers
                .GetValueOrDefault("Cookie")?
                .Split(';')
                .ToList()?
                .Where(p => p.Contains("{{cookie-name}}"))
                .FirstOrDefault()
                .Replace("{{cookie-name}}=", "");
            byte[] encryptedBytes = Convert.FromBase64String(System.Net.WebUtility.UrlDecode(cookie));
            byte[] iv = new byte[16];
            byte[] tokenBytes = new byte[encryptedBytes.Length - 16];
            Array.Copy(encryptedBytes, 0, iv, 0, 16);
            Array.Copy(encryptedBytes, 16, tokenBytes, 0, encryptedBytes.Length - 16);
            byte[] decryptedBytes = tokenBytes.Decrypt("Aes", Convert.FromBase64String("{{enc-key}}"), iv);
            char[] convertedBytesToChar = Encoding.UTF8.GetString(decryptedBytes).ToCharArray();
            return Encoding.UTF8.GetString(Encoding.UTF8.GetBytes(convertedBytesToChar));
        } catch (Exception ex) {
            return null;
        }
    }" />
    
  4. The access token is added to the request to the downstream API as an Authorization header:

    <choose>
        <when condition="@(!string.IsNullOrEmpty(context.Variables.GetValueOrDefault<string>("access_token")))">
            <set-header name="Authorization" exists-action="override">
                <value>@($"Bearer {context.Variables.GetValueOrDefault<string>("access_token")}")</value>
            </set-header>
        </when>
    </choose>
    
  5. The request is proxied to the downstream API, including the access token in to the Authorization header.

  6. The response from the downstream API is returned directly to the single-page application.

Deploy this scenario

For complete examples of the policies that this article describes, OpenAPI specifications, and a full deployment guide, see this GitHub repository.

Enhancements

This solution isn't production-ready. It's meant to demonstrate what you can do by using the services that this article describes. Consider the following factors before you use the solution in production.

  • This example doesn't implement access token expiration or the use of refresh or ID tokens.

  • The contents of the cookie in the sample are encrypted via AES encryption. The key is stored as a secret on the Named values pane of the API Management instance. To better protect this named value, you can use a reference to a secret that's stored in Azure Key Vault. You should periodically rotate encryption keys as part of your key management policy.

  • This example only proxies calls to a single downstream API, so it requires only one access token. This scenario allows a stateless approach. However, because of the size limitation of HTTP cookies, if you need to proxy calls to multiple downstream APIs, you need a stateful approach.

    Instead of using a single access token, this approach stores access tokens in a cache and retrieves them based on the API that's being called and a key that's provided in the cookie. You can implement this approach by using the API Management cache or an external Redis cache.

  • This example demonstrates the retrieval of data only via a GET request, so it doesn't provide protection against Cross-site request forgery (CSRF) attacks. If you use other HTTP methods, like POST, PUT, PATCH, or DELETE, this protection is required.

Contributors

Microsoft maintains this article. The following contributors wrote this article.

Principal author:

To see nonpublic LinkedIn profiles, sign in to LinkedIn.

Next steps